윈도우의 시작 프로그램에 악성 프로그램이 설치되는 경우가 종종 있는데요. 이런 경우 한번에 시작 프로그램을 관리할 수 있는 프로그램이 있어서 소개 드립니다.
스타트 클리너
바로 스타트 클리너인데요. 아래 사이트에서 갖아 최신버전을 다운로드 받을 수 있습니다.
https://startcleaner.kilho.net/
스타트클리너
자동 실행 프로그램을 효율적으로 관리해주는 프로그램입니다. 시작프로그램 폴더, 레지스트리, 작업 스케줄러, 서비스 등의 항목을 한 번에 정리할 수 있으며, 실제 삭제 없이 비활성화하여 안
startcleaner.kilho.net
다운로드 후 실행하면 간단하게 시작프로그램 리스트가 뜨고 이중에서 사용안함을 누르면 시작 프로그램 리스트에서 사라집니다.

한글로 되어 있어 사용하기 편한데요.
윈도우 오토런
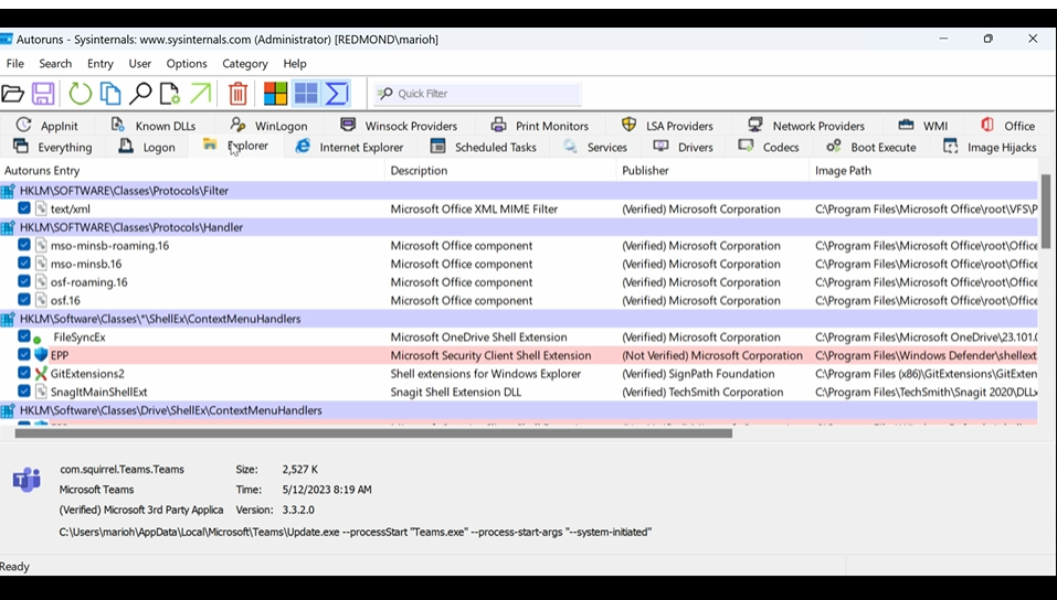
그리고 MS에서 제공하는 프로그램도 있는데요 바로 Autoruns입니다. 직관적인 이름처럼 시작 프로그램을 통합 관리할 수 있는 프로그램입니다.
윈도우에서 직접 지원하는 프로그램이라는 것이 장점이

이 프로그램 역시도 사용방법은 간단한데요. 다만 한글이 아니고 영어라는 단점이 있습니다.

https://learn.microsoft.com/ko-kr/sysinternals/downloads/autoruns
자동 실행 - Sysinternals
시스템이 부팅되고 로그인할 때 자동으로 시작되도록 구성된 프로그램을 확인하세요.
learn.microsoft.com
이렇게 다양한 프로그램들이 있는데요.
혹시 시작프로그램에 악성프로그램 등이 설치되었다면 해당 프로그램을 활용해서 지워보시기 바랍니다.
그럼 즐거운 하루 보내세요.
'PC > Windows' 카테고리의 다른 글
| 윈도우 업데이트 시 장치에 중요한 보안 및 품질 수정이 누락되어 있습니다. 해결하는 방법 (0) | 2024.11.25 |
|---|---|
| 윈도우 사진 확장자 기본 앱(프로그램) 설정 초기화 및 연결 프로그램 설정하는 방법 (1) | 2024.11.23 |
| 카카오톡 평소와 다른 로그인이 감지되어 추가 인증이 필요합니다. 해결하는 방법 (0) | 2024.11.05 |
| 맥 윈도우 한글자소 깨짐 문제해결하는 방법 (1) | 2024.11.04 |
| VHD 파일 용량 늘리는 방법 (2) | 2024.10.26 |